时间:2025-04-28来源:爱酱手游网
微信近日在其官方公众号“微信公开课”上宣布了一项关于微信公众号和服务号的新功能——小蓝包抽奖活动。这项新功能允许公众号和服务号直接插入抽奖环节,以此来增加粉丝互动和活跃度。
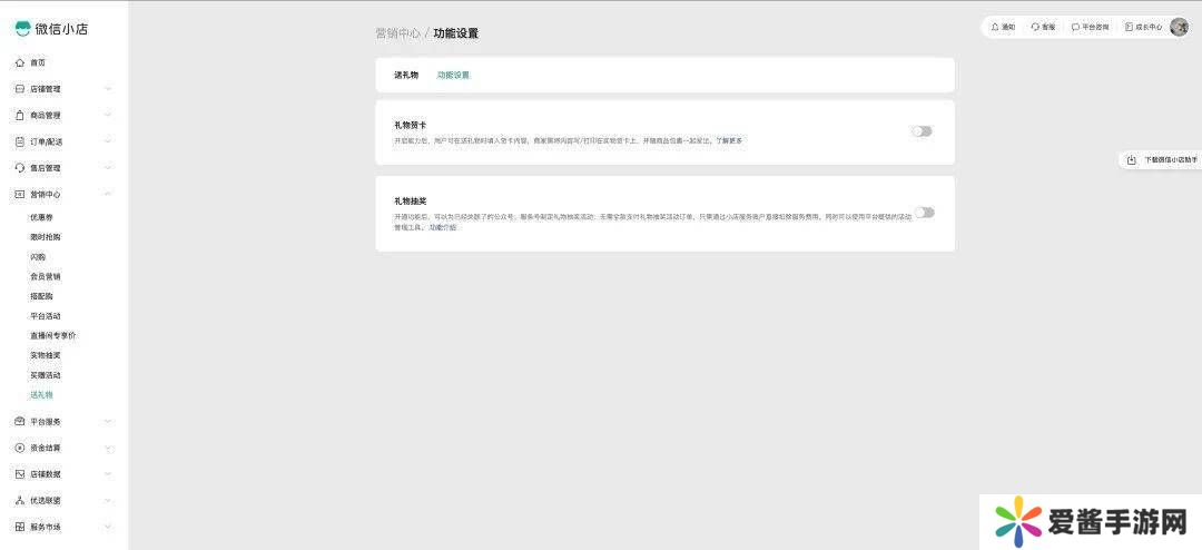
据悉,小蓝包抽奖的实质是向粉丝赠送商品,而这些商品必须来自已经开通送礼功能的微信小店。为了启用这一功能,首先需要小店的超级管理员在小店后台的营销中心中选择“送礼物”,并进一步确认开通“公众号/服务号礼物抽奖”功能。
完成上述步骤后,小店的超级管理员可以为指定的成员授权,使他们能够创建公众号或服务号场景下的抽奖活动。创建过程中,管理员需要添加参与抽奖的公众号或服务号账号,设置活动时间,并从小店中选择用于抽奖的商品。

一旦小店端的设置完成,商家可以通过“礼物订单”详情页面查看抽奖的进展情况。随后,公众号或服务号的作者便可以直接从后台发起抽奖,通过选择已绑定的小店中的可用礼物,将其插入到文章中。


中奖的粉丝将收到服务通知,他们可以通过两种方式查看中奖结果。第一种方式是回到包含小蓝包卡片的文章,中奖信息会显示为“已抽中,待收下”,点击“收下礼物”并填写收货地址即可完成领奖。未中奖的粉丝则会收到未抽中的提示。

这一新功能的推出,无疑为微信公众号和服务号提供了更多与粉丝互动的机会,同时也为小店商家带来了新的营销手段,有助于提升品牌曝光度和用户粘性。
网发此文仅为传递信息,不代表认同其观点或证实其描述。同时文中图片应用自网络,如有侵权请联系删除。